グラフウィジェットを使えるようにするには

535 views

グラフウィジェットとは

スタートアップテンプレートを選択した際、ウィジェット機能の一つとしてグラフを実装できます。
導入するためには以下の手順を踏む必要がありますので、上から順番に設定をしてください。
テンプレートに関係なくグラフを追加するにはこちらをご覧ください。 グラフを作成する方法

グラフウィジェット導入方法

導入-1
導入-2
導入-3
導入-4
導入-5
導入-6
導入-7
導入-8
導入-9

“form-controlsmsj”: [ “msjmatdate”, “msj-graph” ],

データベース作成方法

DB-1
DB-2
DB-3
DB-4
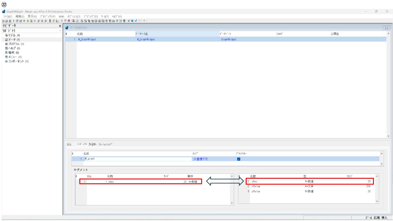
DB-5
DB-6
DB-7
DB-8
DB-9

グラフウィジェット作成方法

作成-1
作成-2
作成-3
作成-4
作成-5
作成-6
作成-7
作成-8
作成-9
作成-10
作成-11
作成-12
作成-13
作成-14
作成-15
作成-16
作成-17
作成-18
作成-19
作成-20
作成-21
作成-22
作成-23
作成-24
作成-25
作成-26
作成-27
作成-28
作成-29
作成-30
作成-31
作成-32
作成-33
作成-34
作成-35
作成-36
作成-37
作成-38
作成-39
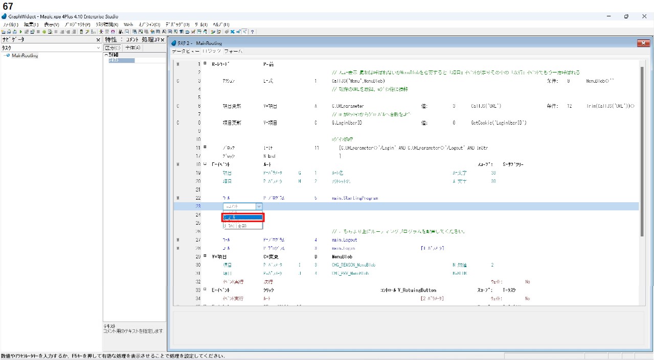
作成-40
作成-41
作成-42
作成-43
作成-44
作成-45
作成-46
作成-47
作成-48
作成-49
作成-50
作成-51
作成-52
作成-53
作成-54
作成-55
作成-56
作成-57
作成-58

DataViewToJSON(0,’xValue,yValue’,’@’)

作成-59
作成-60
作成-61
作成-62
作成-63
作成-64
作成-65
作成-66
作成-67
作成-68
作成-69
作成-70
作成-71
作成-72
作成-73
作成-74
作成-75
作成-76
作成-77
作成-78
作成-79
作成-80
作成-81
作成-82
作成-83
作成-84
作成-85
作成-86
作成-87
作成-88

グラフウィジェット追加方法

追加-1
追加-2
追加‐3
追加-4
追加-5
追加-6
追加-7
追加-8
追加-9
追加-10
追加-11
追加-12
追加-13

下のウェジット追加方法手順動画を参照ください。

Share this Article

グラフウィジェットを使えるようにするには

Or copy link

CONTENTS