English
English
日本語
English
English
日本語
Home
SmartUX Documentation
SmartUX Demo Application
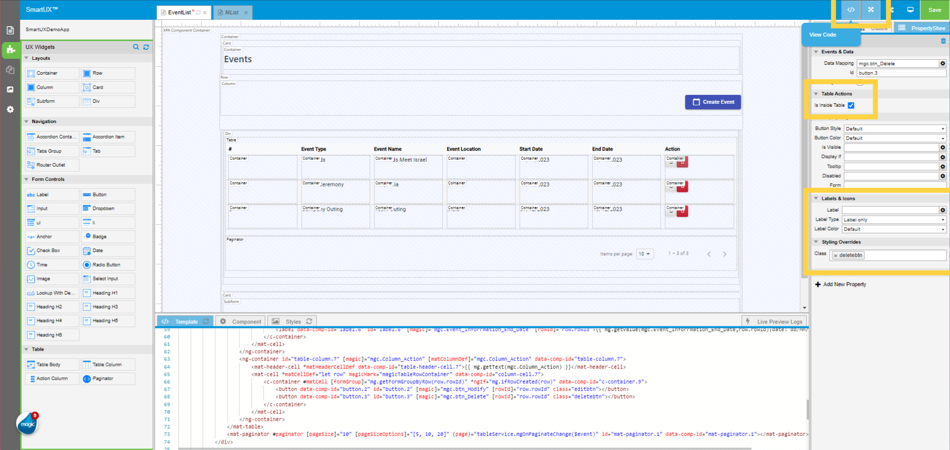
Add and Design Components for Events
Lesson 12: Drag and Drop Widgets in Column Cell Container to display records in Table
Update On
May 22, 2025
You need to
enable JavaScript
in order to use the AI chatbot tool powered by
ChatBot
Loading Comments...
Write a Comment...
Email (Required)
Name (Required)
Website